ComfyUI is an open-source local image generation tool designed to simplify the use and deployment of deep learning models. Its core function is to help developers efficiently run and manage image generation models in a local environment, providing hardware acceleration (such as GPU support) to significantly enhance the speed and quality of image generation. ComfyUI integrates various popular generation models, such as Stable Diffusion, allowing developers to quickly load and switch models according to their needs.
ComfyUI offers an easy-to-use graphical interface and API, supporting the development and integration of tasks such as image generation and style transfer. It allows users to have fine control over the image generation process, ensuring that all data processing and image generation are conducted locally, making it particularly suitable for scenarios that require high data privacy and custom configurations. ComfyUI streamlines the management process of image generation models, enabling developers to quickly build and deploy AI-based image generation applications.

Challenges of Local Deployment of ComfyUI
When developers attempt to deploy ComfyUI themselves, they often encounter some tricky issues. First, ComfyUI's high-performance requirements mean that high-performance hardware is necessary, particularly powerful GPUs and ample storage space. Additionally, the storage demands of image generation models are enormous, the inference process requires high speed, the environment configuration is complex, and performance optimization can be quite challenging. These factors create significant technical barriers for many developers during local deployment.
The Neolink.AI platform is designed to address these challenges. It integrates the ComfyUI image and provides powerful GPU computing resources, eliminating the need for developers to spend time on hardware configuration, environment dependencies, and performance tuning. By using Neolink.AI, developers can easily deploy and efficiently run ComfyUI, simplifying the overall process and reducing reliance on high-end hardware. This allows them to focus on application development and model optimization, quickly achieving AI image generation tasks.
Here’s the translation of your text:
Beginner's Guide
How to Use the ComfyUI Image in Neolink.AI
If you are using Neolink.AI for the first time, you can refer to the following steps to use the ComfyUI image:
- Step 1
Visit the Neolink.AI official website and click on the console to access the login/register page.
- Step 2
Enter your phone number and obtain a verification code. Click the login/register button to successfully access the console. If it’s your first time using it, registration will be completed automatically.
- Step 3
Once you are on the console page, click the account icon in the top right corner > Account Center > My Account to enter the account management page.
On the account management page, you can set your password by clicking the "Change Password" button, after which you can log in using your account and password.
- Step 4
After successfully logging in, you can find the built-in tools section in the help documentation. Click on the ComfyUI documentation to view the detailed deployment process.
- Step 5
Once the instance is created, you can start ComfyUI using the platform's built-in tools. The steps to start are as follows:
- Go to the Computing Instances page on the neolink.ai platform.
- In the deployed instances, find the Built-in Tools option.
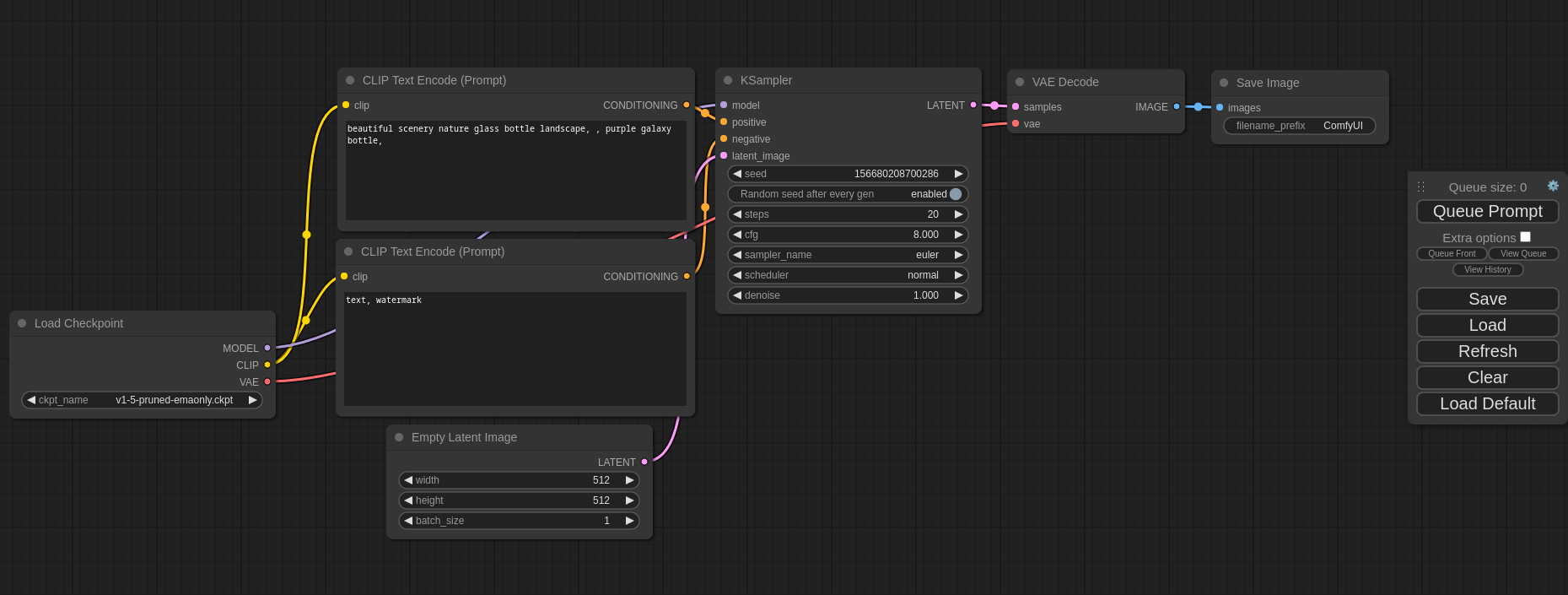
- Click on ComfyUI to open the deployed ComfyUI image.
- Click on Queue Prompt to begin image generation operations.
New Updates
In a recent update, we have added a large file upload feature for the ComfyUI image. Developers can now upload their own model files through the upload file option in storage management to customize their workflows. For specific operations regarding large file uploads, please refer to the ComfyUI documentation.